我可以: 邀请好友来看>>
ZOL星空(中国) > 兴趣圈子星空(中国) > Z神通联盟星空(中国) > 买硬件,送软件,入门即全能,威联通TS216评测体验
帖子很冷清,卤煮很失落!求安慰
返回列表
签到
手机签到经验翻倍!
快来扫一扫!

买硬件,送软件,入门即全能,威联通TS216评测体验

21浏览 / 0回复

dhl203

dhl203

16
精华
761
帖子

等  级:Lv.7
经  验:16653
  • Z金豆: 1617

    千万礼品等你来兑哦~快点击这里兑换吧~

  • 城  市:山西
  • 注  册:2008-01-30
  • 登  录:2025-06-03
发表于 2024-04-22 23:02:29
电梯直达 确定
楼主

买硬件,送软件,入门即全能,威联通TS216评测体验


一、产品准备

NAS

在NAS存储领域,威联通品牌作为国货之光,在广大玩家中口碑一直非常好。

买硬件,送软件,入门即全能,威联通TS216评测体验


这一次入手了威联通TS216这款产品,TS216采用了64位四核心A55处理器,核心频率2.0G,4G RAM,内置AI核心,这在入门级NAS是少见的。

买硬件,送软件,入门即全能,威联通TS216评测体验


买硬件,送软件,入门即全能,威联通TS216评测体验


开箱,主要产品有NAS主机和电源适配器

买硬件,送软件,入门即全能,威联通TS216评测体验


TS216整体为黑色ABS材质,前面板右侧为蓝色风格,前面板有硬盘安装笼位、指示灯、开关、USB接口等功能。

买硬件,送软件,入门即全能,威联通TS216评测体验


买硬件,送软件,入门即全能,威联通TS216评测体验


后面板有散热风扇,还有双USB接口和1G网络接口。

买硬件,送软件,入门即全能,威联通TS216评测体验


其他面板

买硬件,送软件,入门即全能,威联通TS216评测体验


买硬件,送软件,入门即全能,威联通TS216评测体验


打开硬盘笼

买硬件,送软件,入门即全能,威联通TS216评测体验


买硬件,送软件,入门即全能,威联通TS216评测体验


SATA接口特写

买硬件,送软件,入门即全能,威联通TS216评测体验


打开TS216盖子,找到M.2硬盘的安装位置

买硬件,送软件,入门即全能,威联通TS216评测体验


TS216可以安装2条M.2固态硬盘,规格为2280。

买硬件,送软件,入门即全能,威联通TS216评测体验


硬盘

说起NAS就离不开硬盘,特别是大容量机械硬盘,这一次为TS216配备了东芝的3.5寸机械硬盘产品,容量分别是2T和16T。我的想法是用2T当作下载盘,用16T当作数据存放盘。

买硬件,送软件,入门即全能,威联通TS216评测体验


买硬件,送软件,入门即全能,威联通TS216评测体验


二、准备开机

1、准备工作

准备安装硬盘

买硬件,送软件,入门即全能,威联通TS216评测体验


通电开机

买硬件,送软件,入门即全能,威联通TS216评测体验


开机之后,温馨提示注册延保,非常贴心。

安装QTS系统

买硬件,送软件,入门即全能,威联通TS216评测体验


升级系统固件


买硬件,送软件,入门即全能,威联通TS216评测体验


设置网络及系统信息,系统信息中时间建议用网络同步,因为涉及到自动开关机的准确时间。

买硬件,送软件,入门即全能,威联通TS216评测体验


2、初始化硬盘

重启以后,登入系统

买硬件,送软件,入门即全能,威联通TS216评测体验


更新文件系统

买硬件,送软件,入门即全能,威联通TS216评测体验


买硬件,送软件,入门即全能,威联通TS216评测体验


按照右侧提示,逐步进行操作

买硬件,送软件,入门即全能,威联通TS216评测体验


创建存储空间

买硬件,送软件,入门即全能,威联通TS216评测体验


根据个人需要,可以创建“精简卷”、“厚卷”、“静态卷”三种类型的数据存储方式。

买硬件,送软件,入门即全能,威联通TS216评测体验


为了数据安全,可以随时开启快照功能

买硬件,送软件,入门即全能,威联通TS216评测体验


买硬件,送软件,入门即全能,威联通TS216评测体验


开启以后,快照可以存放在保险库专区

买硬件,送软件,入门即全能,威联通TS216评测体验


建立文件系统以后,系统会自带默认共享文件夹,再创建新的共享文件夹。

买硬件,送软件,入门即全能,威联通TS216评测体验


系统控制面板,各个功能简洁明了。

买硬件,送软件,入门即全能,威联通TS216评测体验


定时开关机功能

买硬件,送软件,入门即全能,威联通TS216评测体验


三、应用市场

1、APP应用中心

威联通TS216作为一款ARM架构的NAS,内置的APP CENTER内置了非常多的应用程序,这在其他品牌NAS的应用中心是无法相比的。


除了内置的APP应用中心,对于搜索不到的APP

买硬件,送软件,入门即全能,威联通TS216评测体验


威联通官网提供了更为丰富的应用下载,刚才在APP应用中心无法找到的迅雷,结果在网页端却找到了。


买硬件,送软件,入门即全能,威联通TS216评测体验


2、下载功能

下载迅雷的安装APP之后,解压缩,通过手动安装来安装到NAS上。

买硬件,送软件,入门即全能,威联通TS216评测体验


安装完成后,启动迅雷APP,没有响应,无法使用。

最后,使用DOWNSTATION,下载最新的WIN11系统镜像,下载速度达到了16.5MB/S,还算不错。

买硬件,送软件,入门即全能,威联通TS216评测体验


3、远程登陆连接

MYQNAPCLOUD是威联通NAS提供给用户使用的远程NAS连接工具,实现了远程管理NAS的便捷性,使用方法非常简单。

在NAS端登陆QNAP ID,并打开MYQNAPCLOUD link功能


记录并保存生成的SMARTURL

买硬件,送软件,入门即全能,威联通TS216评测体验


浏览器地址栏输入SMARTURL地址

使用用户名和密码登陆

买硬件,送软件,入门即全能,威联通TS216评测体验


就可以看到NAS是通过外网地址来管理,而非局域内网。


四、人性化功能

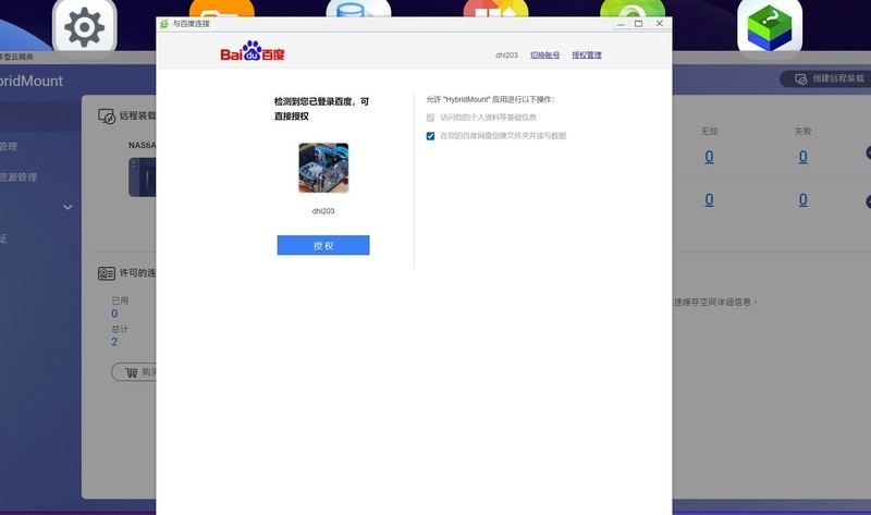
1、百度网盘映射

使用HYBIRDMOUNT可以建立百度网盘在NAS的映射连接

买硬件,送软件,入门即全能,威联通TS216评测体验


打开APP,选择连接到BAIDU NETDISK云端

买硬件,送软件,入门即全能,威联通TS216评测体验


输入百度的用户名和ID完成登陆

买硬件,送软件,入门即全能,威联通TS216评测体验


完成配置

买硬件,送软件,入门即全能,威联通TS216评测体验


进行测速,上传和下载速度对于日常使用完全能够满足

买硬件,送软件,入门即全能,威联通TS216评测体验


上传文件

买硬件,送软件,入门即全能,威联通TS216评测体验


上传到云端的文件,在本地NAS云端连接可以看到

买硬件,送软件,入门即全能,威联通TS216评测体验


2、影视媒体库

打开VIDEO STATION应用

买硬件,送软件,入门即全能,威联通TS216评测体验


将媒体库文件夹设置好

买硬件,送软件,入门即全能,威联通TS216评测体验


这是刚才上传的电影文件

买硬件,送软件,入门即全能,威联通TS216评测体验


在VIDEO STATION应用中可以看到影片的海报、评分、概要、演员等信息,而这些信息都是从相关服务器上自动同步出来的。

买硬件,送软件,入门即全能,威联通TS216评测体验


3、QUMAGIE图库管理

NAS上安装QUMAGIE程序,手机上安装QUMAGIE APP,两个控制端同时登陆QNAP ID。

买硬件,送软件,入门即全能,威联通TS216评测体验


在手机APP端设置备份文件夹等信息

买硬件,送软件,入门即全能,威联通TS216评测体验


打开自动上传功能

买硬件,送软件,入门即全能,威联通TS216评测体验


手机里的视频就开始自动上传到NAS的对应文件夹

买硬件,送软件,入门即全能,威联通TS216评测体验


买硬件,送软件,入门即全能,威联通TS216评测体验


在媒体控制端的内容管理中,可以看到上传的18个文件已经建立索引。

买硬件,送软件,入门即全能,威联通TS216评测体验


五、总结

家用NAS的市场需求,这几年被彻底激发出来,这源于每一个家庭开始追求更高质量的网络生活,NAS作为一台网络设备,又是家庭存储数据的中枢,我们对它的便捷性和数据安全性是要求最高的两个方面。威联通TS216给了我们一个新的选择,即使你曾经没有使用过NAS,也不懂折腾复杂的DOCKER,也同样可以实现NAS对于家庭的所有功用。而且,内置的丰富应用,为我们打开多样性使用NAS,打开了大门。

买硬件,送软件,入门即全能,威联通TS216评测体验



高级模式
星空(中国)精选大家都在看24小时热帖7天热帖大家都在问最新回答

针对ZOL星空(中国)您有任何使用问题和建议 您可以 联系星空(中国)管理员查看帮助  或  给我提意见

快捷回复 APP下载 返回列表