我可以: 邀请好友来看>>
ZOL星空(中国) > 兴趣圈子星空(中国) > Z神通联盟星空(中国) > 手机卡怒改保号套餐,用随身WiFi每月3000G流量根本用不完
帖子很冷清,卤煮很失落!求安慰
返回列表
签到
手机签到经验翻倍!
快来扫一扫!

手机卡怒改保号套餐,用随身WiFi每月3000G流量根本用不完

56浏览 / 0回复

嘉乐FUN

嘉乐FUN

12
精华
845
帖子

等  级:Lv.7
经  验:17002
  • 点石成金
  • 星空(中国)骨干
  • 身份验证
  • 滴水穿石
  • 星空(中国)精英
发表于 2022-07-22 10:46:43
电梯直达 确定
楼主

这年头电信运营商的套路太深了,老用户很难享受新套餐,现在流量用的多,老套餐价格贵流量少,早就觉得不爽了,苦于没有合适的大流量产品,好多人都只能隐忍。今天我给大家体验的这个产品,可能会改善老用户不如狗的局面,它就是蒲公英X4U随身WiFi,手机直接改个保号套餐就行,它每月有3000G的大流量,手机、平板、电脑、电视都够用了。

手机卡怒改保号套餐,用随身WiFi每月3000G流量根本用不完


简单开箱

手机卡怒改保号套餐,用随身WiFi每月3000G流量根本用不完


蒲公英X4U这款“随身Wi-Fi”的外包装上开门见山地点明自己的四大优点,分别是9终端接入、USB供电、内置eSIM、150Mbps,每一条优势似乎都在数落“手机热点”,它在无声地告诉大家关键时候靠打开手机热点应急已经OUT了。

手机卡怒改保号套餐,用随身WiFi每月3000G流量根本用不完


手机卡怒改保号套餐,用随身WiFi每月3000G流量根本用不完


蒲公英X4U这款随身WiFi的体型跟大号的打火机差不多,我们找来了一款千兆无线网卡跟它对比,同样是USB接口设备,前者只能中继上网,后者却能“替代宽带”自由上网,体积却相差并不太多。这款口袋神器的标配也走的极简风格,一本折叠说明书之外再无其它。

初始设置

理论上讲,它也是一款路由类产品,一般而言第一步都是进行初始化有关的操作,比如修改一下系统管理密码、修改一下Wi-Fi名和密码等等。

手机卡怒改保号套餐,用随身WiFi每月3000G流量根本用不完


手机卡怒改保号套餐,用随身WiFi每月3000G流量根本用不完


这一过程超级简单,首先将蒲公英X4U插入USB接口通电,然后借助手机或者电脑链接初始Wi-Fi,输入机身标签上的初始密码;然后在浏览器中键入“10.168.1.1”管理地址,默认用户名和密码均为admin,即可进入后台界面进行管理。

手机卡怒改保号套餐,用随身WiFi每月3000G流量根本用不完


后台管理功能也蛮多的,常用的修改系统密码、修改Wi-Fi密码、调整连接数、隐藏WiFI、防蹭网、流量管理等基础功能一应俱全。

手机卡怒改保号套餐,用随身WiFi每月3000G流量根本用不完


手机卡怒改保号套餐,用随身WiFi每月3000G流量根本用不完


手机卡怒改保号套餐,用随身WiFi每月3000G流量根本用不完


后台界面提供的“WiFi设置”除了名称、密码有关的基础设置之外,还提供了“无线MAC地址过滤”等高级功能。“流量管理”功能也很强大,后台看起来俨然就是一台路由器的功能,并且做到了傻瓜式管理,小白用户也能轻松上手。恰恰这也是它作为一款口袋神器应该有的品质。

上网设置

手机卡怒改保号套餐,用随身WiFi每月3000G流量根本用不完


蒲公英X4U的背面安排有滑动开启的外置SIM卡槽,意味着它通过插入外置micro-SIM流量卡也可以上网。自己有包月或者包年的手机流量卡,日常流量使用也不是很多的情况下,使用外置SIM上网也是相当不错的选择。

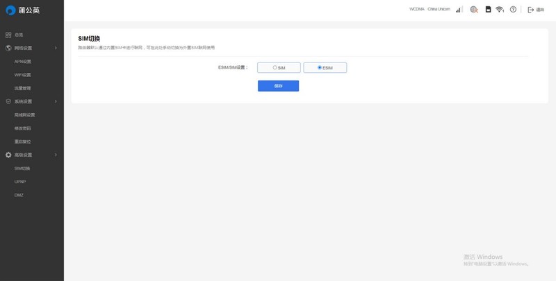
手机卡怒改保号套餐,用随身WiFi每月3000G流量根本用不完


其实,它还可以通过内置联通eSIM流量卡实现4G高速上网,两种上网方式可以在后台“SIM切换”界面自由选择,只要有电,卡里有流量,就可以使用4G WiFi网络轻松上网。

套餐包年超级划算

第一重惊喜,“白嫖”10G免费流量。蒲公英X4U随身WiFi内置有eSIM卡,通过贝锐蒲公英小程序进行实名认证后,便可以免费领取10G体验版流量。

手机卡怒改保号套餐,用随身WiFi每月3000G流量根本用不完


随后,我扳着手指算了一笔账,你看它内置流量卡套餐包年599元,折合下来每月40多,每个月可以使用3000G的流量,算下来1G差不多1分钱左右的样子,你就说划不划算吧。

使用总结

手机卡怒改保号套餐,用随身WiFi每月3000G流量根本用不完


速度体验方面,理论上说X4U支持150Mbps的传输速率,但碍于每个地区的4G网络实际速度各有千秋,加之有的地区可能存在4G限速的“伎俩”,很难由点及面地粗下定论。但是就我们这旮旯的4G网速而言,三五好友结伴出行,七八台数码产品同时上网感觉不到明显的压力,不像手机热点,不仅连接设备数少,网速不太稳定,开一会手机就烫得不行,长期下来对电池伤害很大。

这款口袋神器主打“有电就有Wi-Fi”的理念,契合了一众网民急切渴望“随身WiFi”的心声,无论身处何地,找到USB供电即可联网,插座、充电器、电脑、充电宝甚至车载USB接口上都可以使用,应用面非常广。最高支持9台设备同时在线,手机热点搞不定的“替代宽带”,这款口袋神器办到了。


高级模式
星空(中国)精选大家都在看24小时热帖7天热帖大家都在问最新回答

针对ZOL星空(中国)您有任何使用问题和建议 您可以 联系星空(中国)管理员查看帮助  或  给我提意见

快捷回复 APP下载 返回列表